|
<< 目次を表示 >> ページ位置: その他の記法のモデリング > ビジネスモデリング > 要求管理 > 要求の表現 > 要求図 |
要求図はシステムの要求や機能要求を可視化して定義するために利用されます。
Enterprise Architectでは、要求項目は要求要素として定義します。要求要素の詳細は、ダブルクリックすると表示されるプロパティダイアログで確認できます。
要求要素は、他の要求要素やユースケース要素などとさまざまな関係を持つ場合があります。トレーサビリティを確認する際には、トレーサビリティサブウィンドウが便利です。
例:

ツールボックスの要素と接続
要求図で利用する要素や接続は、ツールボックスの要求グループから利用できます。
ダイアグラムの例 - 階層
次の図は、上位の要求を会の複数の要求に分解し、階層的に表現している例です。

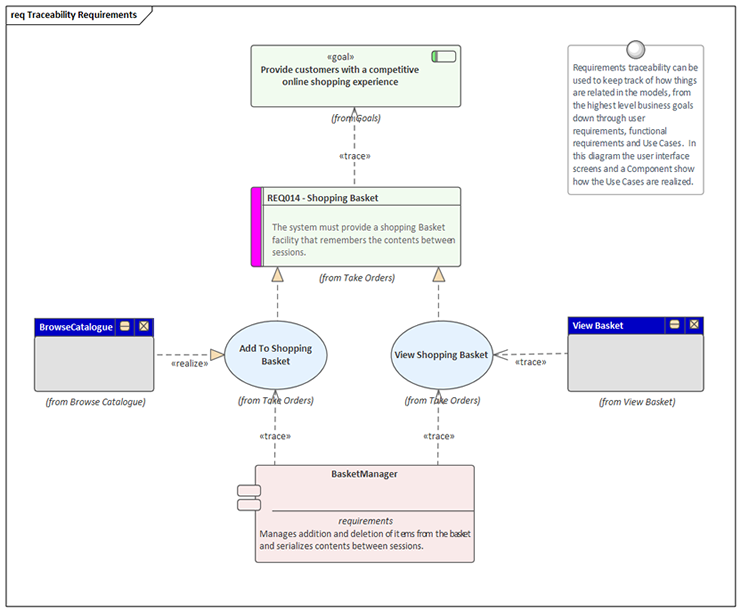
ダイアグラムの例 - トレーサビリティ
次の図は、要求とその他の要素との関係を示す図です。

注意: |
|
参照: